Introduction
Today in the world of LLMs (Large Language Models) and AI Agents, the formats we use to send structured data matter more than ever. Enter TOON (Token-Oriented Object Notation), an emerging serialization format that promises to reduce token usage while preserving structure, readability, and schema awareness. But what exactly is TOON, and could it really replace JSON in LLM-based workflows? In this article, we explore TOON’s design, how it stacks up against JSON (and other formats like YAML and compressed JSON), and whether it’s a practical alternative for real-world AI agents.
Want an integrated, All-in-One platform for your Developer Team to work together with maximum productivity?
Apidog delivers all your demands, and replaces Postman at a much more affordable price!
What Is TOON?
TOON, short for Token-Oriented Object Notation, is a human-readable, schema-aware serialization format specifically tuned for LLM inputs. According to its creators, it preserves the same data model as JSON — objects, arrays, primitives — but uses a more compact syntax designed to minimize the number of tokens when fed into models.
Key features of TOON include:
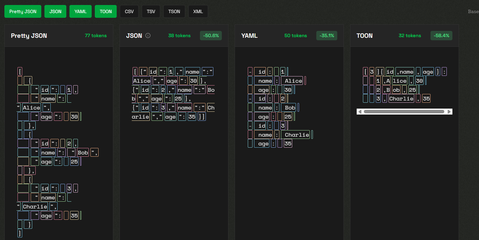
- Token Efficiency: TOON often uses 30-60% fewer tokens compared to pretty-printed JSON for large, uniform arrays.
- Schema-Aware Definitions: It explicitly defines array lengths (e.g.,
users[3]) and field headers ({id,name}), which helps LLMs validate and interpret the structure reliably. - Minimal Syntax: TOON removes much of the punctuation associated with JSON (braces, brackets, most quotes) and relies on indentation and commas, similar to YAML and CSV.

- Tabular Format for Uniform Arrays: When you have multiple objects with the same keys, TOON uses a compact, row-based layout (CSV style) that declares fields once and then lists values in rows.
In essence, as stated on GitHub, TOON is not a new data model — it's a translation layer: you write your data in JSON or native data structures and convert it to TOON when sending it into LLMs to save tokens.

Comparing TOON with JSON, YAML, and Compressed JSON
To understand whether TOON might replace JSON for LLMs and AI Agents, it's helpful to compare it with other common serialization formats, including YAML and compressed JSON.
JSON
- Familiarity: JSON is ubiquitous and supported by nearly every programming language, library, and API.
- Verbosity: JSON includes many structural characters—quotes, braces, brackets—which increases token count when used in LLM prompts.
- No Schema Awareness: Standard JSON doesn’t explicitly communicate array lengths or field headers, potentially leading to ambiguity when an LLM reconstructs structured data.
[
{
"id": 1,
"name": "Alice",
"age": 30
},
{
"id": 2,
"name": "Bob",
"age": 25
},
{
"id": 3,
"name": "Charlie",
"age": 35
}
]Compressed JSON (or Minified JSON)
- Compactness: By removing whitespace, newlines, and indentation, minified JSON reduces size compared to pretty-printed JSON.
- Still Token-Expensive: Even compressed JSON retains all the structural characters (braces, quotes, commas), which adds to token usage in LLM contexts.
- No Structural Guards: It lacks the explicit schema markers that TOON provides, so LLMs may be more error-prone when reconstructing data.
[{"id":1,"name":"Alice","age":30},
{"id":2,"name":"Bob","age":25},
{"id":3,"name":"Charlie","age":35}]YAML
- Readable: YAML uses indentation instead of braces, which can make nested data more human-friendly.
- Less Verbose than JSON: Because it avoids many braces and quotes, YAML can save some tokens compared to JSON.
- Ambiguity: Without explicit array lengths or field headers (unless manually added), LLMs might misinterpret structure or lose precision.
- id: 1
name: Alice
age: 30
- id: 2
name: Bob
age: 25
- id: 3
name: Charlie
age: 35TOON
- Token Savings: TOON offers dramatic token reductions, especially for uniform arrays, due to its table-style notation and minimal punctuation. (Aitoolnet)
- Schema Guardrails: Explicit markers (like
[N]and{fields}) provide validation signals to LLMs, improving structure fidelity. - Human-Readable: The mix of indentation and CSV-like rows makes it quite readable, especially for developers familiar with YAML or tabular data. (Toonkit | Ultimate TOON Format Toolkit)
- Token-Model Tradeoffs: On non-uniform or deeply nested data, JSON might actually be more efficient; TOON’s benefits shine most when data is tabular and uniform.
[3]{id,name,age}:
1,Alice,30
2,Bob,25
3,Charlie,35
TOON in the Context of AI Agents and LLMs
Why are developers exploring TOON in LLM and AI Agent contexts? Here are some of the main motivators:
- Cost Efficiency: LLM APIs often charge by token. By reducing token usage, TOON can significantly lower input costs.
- Context Window Optimization: Smaller serialized data means more room in the model’s context window for other content (instructions, examples, chain-of-thought).
- Improved Reliability: Explicit structure (array length, field names) helps LLMs validate input format and reduces hallucinations or misplaced data.
- Agentic Workflows: For AI agents performing tool calls or multi-step reasoning, TOON helps maintain consistency and clarity in structured data across steps.
- Seamless Conversion: You can maintain your backend in JSON, convert to TOON before sending to the LLM, and parse it back later — no overhaul of your data model.

Limitations and When TOON Might Not Be Ideal
Despite its advantages, TOON is not a panacea. There are several scenarios where JSON (or other formats) might still be superior:
- Deeply Nested or Non-Uniform Data: If your data has many levels or inconsistent object shapes, TOON’s tabular approach may not apply, and JSON may be more compact or clearer.
- Training Mismatch: Many LLMs have been trained primarily on JSON, not TOON. There is a risk that LLMs will misinterpret TOON content if not prompted correctly. As some users note on Reddit, teaching the model a new format could introduce parsing errors.
- Interchange Expectations: If your data must be consumed by traditional systems, APIs, or storage that expect JSON, TOON may not be directly accepted.
- Tooling Maturity: While there are SDKs in TypeScript, Python, and more, TOON is still newer and less universally supported than JSON or YAML.
Frequently Asked Questions (FAQ)
Q1. What does TOON stand for?
Ans: TOON stands for Token-Oriented Object Notation, a format designed to encode structured data into fewer tokens specifically for LLM input.
Q2. Can TOON represent all JSON data?
Ans: Yes — According to ToonParse, TOON is lossless with respect to the JSON data model. It supports the same primitive types, objects, and arrays that JSON does.
Q3. How much token saving does TOON deliver?
Ans: Benchmarks on ToonParse and GitHub suggest TOON can reduce tokens by 30–60% over pretty-printed JSON for uniform arrays. Typical accuracy for structured retrieval remains high, thanks to TOON’s explicit schema markers.
Q4. Will LLMs understand TOON format out of the box?
Ans: Many LLMs can understand TOON when prompted correctly (e.g., showing examples with users[2]{...}:). The schema awareness in TOON helps models validate structure more reliably. However, it may require some prompt tuning when working with models not pre-trained on TOON.
Q5. Is TOON a replacement for JSON in APIs and storage?
Ans: Not necessarily. According to GitHub, TOON is optimized for LLM input. For APIs, storage, or interchange where JSON is the standard, JSON or other formats may still be more appropriate. TOON is best used as a translation layer in your LLM pipeline.
Verdict: Will TOON Replace JSON in LLMs and AI Agents?
In short: TOON is a powerful and intelligent complement to JSON — especially for LLM-driven workflows — but it's unlikely to completely replace JSON across the board.
Here’s how I see it:
- For LLM prompts, AI Agents, and multi-step tool orchestration, TOON offers real value. The token savings, clarity, and schema guards make it a compelling choice when cost, context size, and reliability matter.
- For general-purpose APIs, data persistence, or interoperability, traditional JSON (or even compressed/minified JSON) will remain dominant. JSON is deeply entrenched in nearly every programming ecosystem, and many systems expect that format.
- For teams already working with tabular or uniform structured data, TOON may be a win-win: convert to TOON before sending to LLMs, then convert back to JSON for downstream consumption.
Ultimately, TOON is not a full replacement in most stacks — it's a highly efficient tool in your LLM toolbox. Use it where you gain the most: in structured prompts for agents, RAG pipelines, and cost-sensitive LLM usage.
Conclusion
TOON represents a thoughtful evolution in how we serialize structured data for LLMs and AI Agents. By combining minimal syntax, schema awareness, and human readability, it enables more efficient, cost-effective, and accurate prompt design. While JSON remains the standard of data interchange, TOON’s place as a specialized layer for LLM input seems firmly justified.
If your use case involves sending large, structured data into an LLM — especially if it’s uniform or tabular — TOON is a tool well worth exploring. Just be mindful of where it may not shine and continue using JSON or other formats when those contexts arise.
Want an integrated, All-in-One platform for your Developer Team to work together with maximum productivity?
Apidog delivers all your demands, and replaces Postman at a much more affordable price!



